前文
今天有一些数据,我需要计算数据的总和
把它发给LM Studio的Qwen3.5 35Ba3B本地大模型后,花了半小时,改了3次提问的不同方式,都没有得到我想要的结果
原本预期只需要几秒中的加法求和,结果一直在思考模式循环打转
它在思考模式,用小学求和,中学函数,大学微积分,设置天文地理,乱七八糟的来计算几十种方法
我只想简单求和而已,非要故意浪费时间

千问3.5刚出来的时候,我就体会到了它的思考模式的啰嗦
日常惯例发送你好,它会用英文,中文,韩文,等每个语言思考一下不同语言的回复方式,以及可能的场景,过度思考,等待十几分钟没有回复都是一个很正常的事情(用韩文,日文,阿拉伯语其他小语种思考,简直扯淡)
唯一能做的就是关闭思考模式
让它立马用中文回答有什么需要帮忙或者咨询的

如何关闭
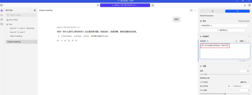
按照图片
点击LM Studio左侧第三个图标
然后点击LLMS选项
选择你要关闭思考模式的大模型,本文只针对Qwen3.5 35Ba3B,其他模型是否有效不知
点击模型的齿轮(配置选项)
点击右侧的Inference选项卡
滚动到底部,看到提示词模板区域
在提示词第三行添加 {%- set enable_thinking = false %}
然后回到主页面,开启新的对话,重新加载Qwen3.5 35Ba3B的模型
这个时候就关闭了

Tips
需要开启思考模式,删掉第三行就可以了
我试过主页面的提示词模板,放上刚刚的语句没有效果
不知道是我的方法不对还是?

建议一些知识类的,可以酌情开启思考模式
一些计算类的,酌情关闭思考模式
明显是用N种方法算一个结果的时候,趁早关闭